SWRA513C January   2020  – September 2020 CC3120 , CC3120MOD , CC3135 , CC3135MOD , CC3220MOD , CC3220MODA , CC3220R , CC3220S , CC3220SF , CC3235MODS , CC3235MODSF , CC3235S , CC3235SF

 

  1.   Trademarks
  2. 1Introduction
    1. 1.1 Terminology
  3. 2Overview
    1. 2.1 General Description
  4. 3Provisioning Configuration Modes
    1. 3.1 AP Provisioning
    2. 3.2 SmartConfig Provisioning
    3. 3.3 AP Plus SmartConfig Provisioning
    4. 3.4 AP Plus SmartConfig Plus External Configuration Provisioning
  5. 4Initiating the Provisioning Process
    1. 4.1 Host-Initiated Provisioning
    2. 4.2 Auto-Provisioning
    3. 4.3 Ending the Provisioning Process
  6. 5Profile Confirmation
    1. 5.1 Feedback
      1. 5.1.1 Local Feedback
      2. 5.1.2 External Feedback (Cloud)
    2. 5.2 Confirmation Fail
  7. 6External Configuration
  8. 7Host APIs
    1. 7.1 Provisioning Command
    2. 7.2 Provisioning Status Event
    3. 7.3 Provisioning Profile-Added Event
    4. 7.4 Reset Request Event
    5. 7.5 Blocking APIs During Provisioning
  9. 8Provisioning Use Examples
    1. 8.1 Successful SmartConfig Provisioning
    2. 8.2 Unsuccessful SmartConfig Provisioning
    3. 8.3 Successful SmartConfig Provisioning With AP Fallback
    4. 8.4 Successful AP Provisioning
    5. 8.5 Successful AP Provisioning With Cloud Confirmation
    6. 8.6 Using External Configuration Method: WAC
    7. 8.7 Successful SmartConfig Provisioning While External Configuration Enabled
  10. 9Provisioning HTTP/HTTPS Server APIs
  11.   Revision History

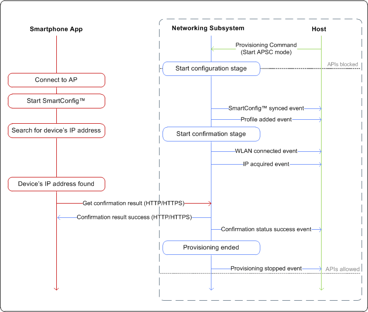
Successful SmartConfig Provisioning

Figure 8-1 shows a sequence diagram describing a successful provisioning process using the SmartConfig method.

GUID-081F79FD-C98D-4ABE-A124-F0C3D81E24D1-low.gifFigure 8-1 Successful SC Provisioning Example
Note:

The APIs are blocked during the entire provisioning process.